VL53L5CX Thumb Detection

Materials

Example

Introduction

This example shows how to use the SparkFun VL53L5CX Time-of-Flight sensor in 8x8 mode to detect thumbs-up or thumbs-down gestures.

Procedure

Connect the VL53L5CX to I2C_SDA and I2C_SCL of the board as shown in the diagram below.

../../../_images/image0141.png

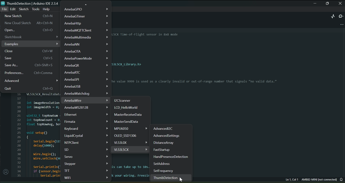
Open the example in “File” -> “Examples” -> “AmebaWire” -> “VL53L5CX” -> “ThumbDetection”.

../../../_images/image0241.png

Compile and run the example. In the Serial Monitor, you should be able to see the logs.

When no thumb direction is detected, the log will display “Unclear thumb direction”.

../../../_images/image0338.png

If a thumbs-up is detected, it will display “Thumbs up”.

../../../_images/image0415.png

and if a thumb-down is detected, it will display “Thumbs down”.

../../../_images/image058.png